清华主页 - 星空online(中国) - 学术科研
学术科研
01
2022.06一附院李小梅团队合作取得钙离子通道研究新进展
星空online(中国)网6月1日电 L型电压门控钙离子通道(L-typeVoltage-gatedCalciumChannel,CaV1)作为介导细胞钙信号的重要膜蛋白,在心脏、神经电生理系统发挥着重要作用。CaV1通道是由多个亚基蛋白组装而成的分子机器,根据主亚基分为四种亚型(CaV1.1-1.4),具...
31
2022.05张林琦做客“师说”系列微报告第二讲 讲述科技攻关在疫情防控中的重要作用
5月26日晚,“师说”系列微报告第二讲举办。星空体育医学院长聘教授、星空体育艾滋病综合研究中心主任张林琦作“科技攻关在疫情防控中的重要作用”专题报告。
31
2022.05清华人工脊髓技术帮助截瘫患者重拾行走
在手术中植入人工脊髓系统,通过智能优化调控与针对性康复训练,近日,一名车祸截瘫患者,成功实现一步一步向前行走。该成果由星空体育神经调控国家工程研究中心、昌平实验室联合北京清华长庚医院共同完成。在团队的联合攻关下,人工脊髓系统在患者体内发...
31
2022.05交叉信息研究院师生在2022国际机器学习大会上取得丰硕成果
近日,根据国际机器学习大会(International Conference on Machine Learning ,简称ICML)官网消息,星空体育交叉信息研究院多个课题组及本科生共有23篇文章被接收,在本次会议上获得丰硕成果。
31
2022.05电子系崔开宇等研制出国际首款实时超光谱成像芯片
近日,星空体育电子工程系崔开宇副教授带领学生在超光谱成像芯片的研究中取得重要进展,研制出国际首款实时超光谱成像芯片,相比已有光谱检测技术实现了从单点光谱仪到超光谱成像芯片的跨越,期刊《科学》综述论文“光谱仪的小型化”将这一超光谱成像芯片...
30
2022.05化工系张强团队发表综述 评论分子模拟与数据科学驱动的电解液研究
该综述总结了经典、从头算和机器学习三类分子动力学模拟方法的基本原理和最新理论进展,梳理了近年来采用分子动力学(MD)模拟方法探究电解液微观结构、电解液宏观性质以及电解液与电极界面反应机制的相关工作,并指出新兴的机器学习技术与MD模拟方法结合...
27
2022.05守护 | 冬奥同款!空气“核酸检测仪”上线清华园
最近细心的同学在食堂、图书馆会注意到一些新入驻的神秘仪器,这些外表平平无奇的小盒子承担着守护校园环境安全的重要使命——为公共场所的空气做“核酸”检测。通过对气溶胶进行采样和检测,监测环境中的新冠病毒,这套防疫“黑科技”——公共空间生物气...
27
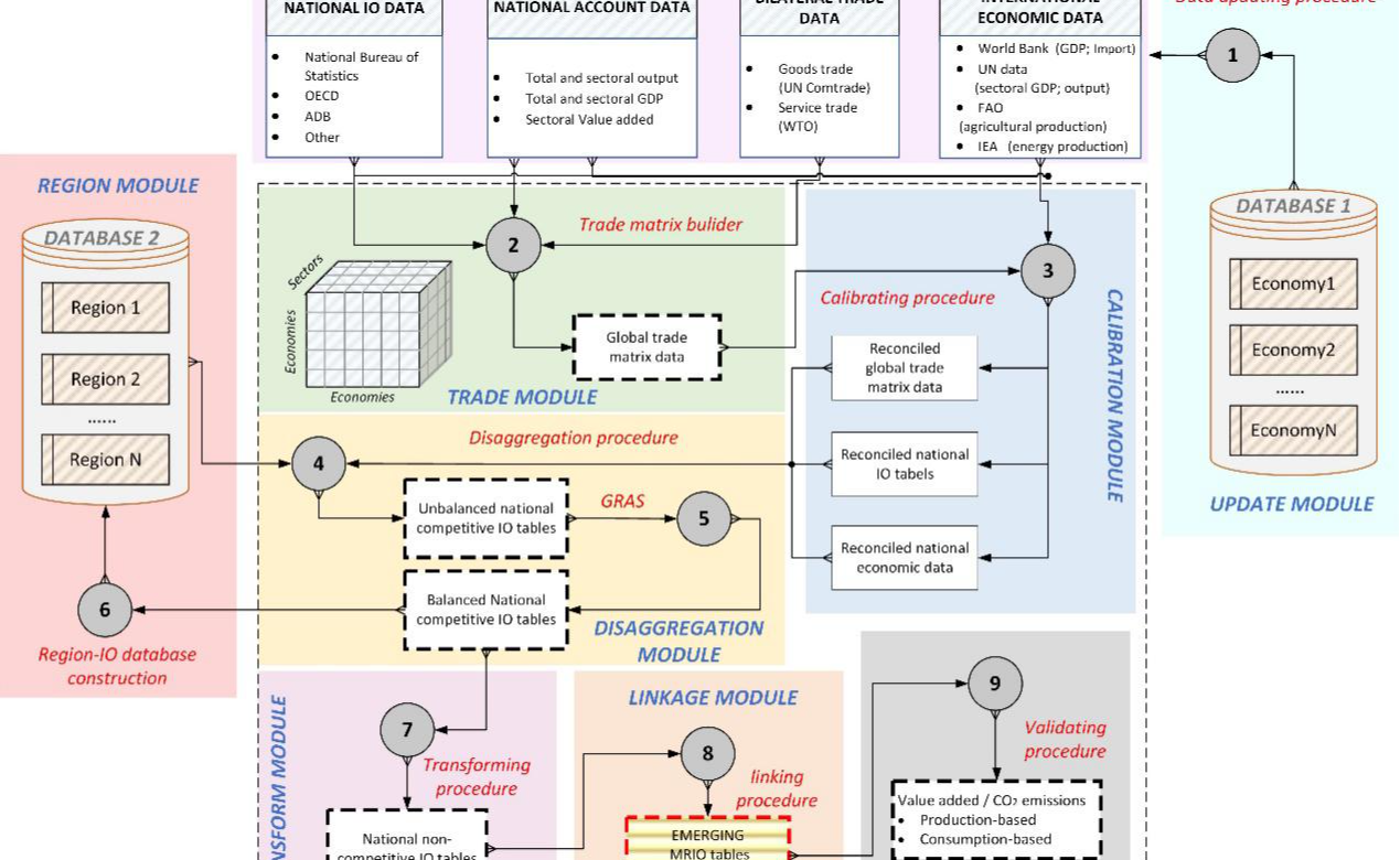
2022.05地学系关大博课题组构建全球新兴经济体全区域近实时投入产出模型
地学系关大博教授课题组经过5年多的筹划和准备,构建出全球首个全域尺度、长时间序列、模块化数据采集、聚焦全球发展中国家经济体的多区域投入产出模型。
最新动态